- Messages : 6
- Remerciements reçus 8
Catégorie pour les métiers de la spécialité informatique de la DGFIP.
— Conception, installation, exploitation, sécurisation et maintenance des systèmes informatiques ainsi qu’assistance et support technique :
› contrôleur programmeur (cat.
› inspecteur programmeur des systèmes d’exploitation (cat. A)
— Étude et développement d’applications ou assistance aux vérificateurs pour leurs opérations de contrôle fiscal des comptabilités informatisées :
› inspecteur analyste (cat. A)
— Conception, installation, exploitation, sécurisation et maintenance des systèmes informatiques ainsi qu’assistance et support technique :
› contrôleur programmeur (cat.
› inspecteur programmeur des systèmes d’exploitation (cat. A)
— Étude et développement d’applications ou assistance aux vérificateurs pour leurs opérations de contrôle fiscal des comptabilités informatisées :
› inspecteur analyste (cat. A)
PROPOSITION DE SOLUTION CONCOURS CONTRÔLEUR PROGRA
- RKL
-
Auteur du sujet
- Nouveau
-
Moins
Plus d'informations
il y a 8 ans 8 mois - il y a 8 ans 8 mois #100471
par RKL
PROPOSITION DE SOLUTION CONCOURS CONTRÔLEUR PROGRA a été créé par RKL
Bonjour à toutes et à tous,
Je me présente Karl, voulant préparer le concours de contrôleur programmeur et n'ayant trouvé aucune correction des annales précédents, je propose une solution pour l'annale de "Contrôleur programmeur 2017" pour qui souhaite échanger sur ce sujet. (l'annale est en pièce jointe).
Je ne prétends pas avoir bien répondu à toutes les questions, au contraire, toutes critiques de votre part aussi constructive soient elles trouveront bon accueil.
En fonction de la qualité de nos échanges, j'envisage de proposer une solution pour l'annale 2016.
Pour ceux qui souhaitent passer ce concours, nous pourrons nous motiver en échangeant nos propositions, qu'en pensez-vous ?
Dans l'attente de vos remarques,
Karl
Je me présente Karl, voulant préparer le concours de contrôleur programmeur et n'ayant trouvé aucune correction des annales précédents, je propose une solution pour l'annale de "Contrôleur programmeur 2017" pour qui souhaite échanger sur ce sujet. (l'annale est en pièce jointe).
Je ne prétends pas avoir bien répondu à toutes les questions, au contraire, toutes critiques de votre part aussi constructive soient elles trouveront bon accueil.
En fonction de la qualité de nos échanges, j'envisage de proposer une solution pour l'annale 2016.
Pour ceux qui souhaitent passer ce concours, nous pourrons nous motiver en échangeant nos propositions, qu'en pensez-vous ?
Dans l'attente de vos remarques,
Karl
Dernière édition: il y a 8 ans 8 mois par RKL.
Les utilisateur(s) suivant ont remercié: Yonji, JTeks987
Connexion ou Créer un compte pour participer à la conversation.
- unhommeentuber
-
- Nouveau
-
Moins
Plus d'informations
- Messages : 2
- Remerciements reçus 3
il y a 8 ans 3 mois #109440
par unhommeentuber
Réponse de unhommeentuber sur le sujet PROPOSITION DE SOLUTION CONCOURS CONTRÔLEUR PROGRA
yep ,
Je vais créer la base(avec quelques valeurs) à partir de l'annale.
Puis je vais essayer de faire les questions 4 et 5 .
Je reviens dés que j'ai fini avec le code pour échanger je pense dans une semaine.
Je code en c#.
Je vais créer la base(avec quelques valeurs) à partir de l'annale.
Puis je vais essayer de faire les questions 4 et 5 .
Je reviens dés que j'ai fini avec le code pour échanger je pense dans une semaine.
Je code en c#.
Les utilisateur(s) suivant ont remercié: Yonji, RKL
Connexion ou Créer un compte pour participer à la conversation.
- RKL
-
Auteur du sujet
- Nouveau
-
Moins
Plus d'informations
- Messages : 6
- Remerciements reçus 8
il y a 8 ans 3 mois #109502
par RKL
Réponse de RKL sur le sujet PROPOSITION DE SOLUTION CONCOURS CONTRÔLEUR PROGRA
OK ! super.
Je compte refaire avec LATEX le sujet de 2017.
En ce moment, je rédige le sujet de 2016, que je pense envoyer ce soir ou début de semaine prochaine ! (En LATEX ! to .pdf)
A bientôt
Je compte refaire avec LATEX le sujet de 2017.
En ce moment, je rédige le sujet de 2016, que je pense envoyer ce soir ou début de semaine prochaine ! (En LATEX ! to .pdf)
A bientôt
Les utilisateur(s) suivant ont remercié: Yonji
Connexion ou Créer un compte pour participer à la conversation.
- Yonji
-
- ONEpiece
-
Moins
Plus d'informations
- Messages : 6267
- Remerciements reçus 7349
il y a 8 ans 3 mois #109503
par Yonji
Viva Eiichiro ODA ! Viva ONE PIECE ! LUFFY ne sait pas nager !
Contrôleur 1ère classe
Réponse de Yonji sur le sujet PROPOSITION DE SOLUTION CONCOURS CONTRÔLEUR PROGRA
Quelle belle détermination
! Tu ne peux qu’avoir ton concours
Viva Eiichiro ODA ! Viva ONE PIECE ! LUFFY ne sait pas nager !
Contrôleur 1ère classe
Les utilisateur(s) suivant ont remercié: RKL
Connexion ou Créer un compte pour participer à la conversation.
- RKL
-
Auteur du sujet
- Nouveau
-
Moins
Plus d'informations
- Messages : 6
- Remerciements reçus 8
il y a 8 ans 3 mois #109649
par RKL
Réponse de RKL sur le sujet PROPOSITION DE SOLUTION CONCOURS CONTRÔLEUR PROGRA
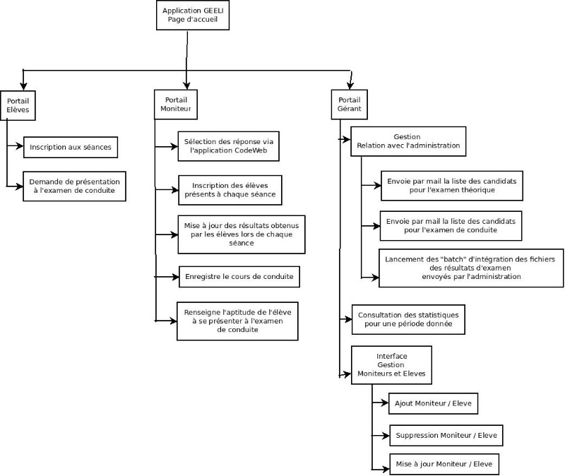
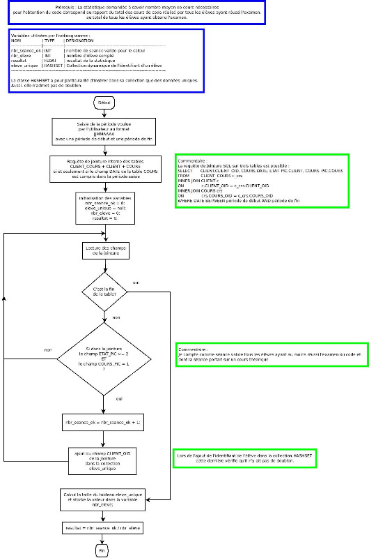
Comme promis, je propose une solution pour l'épreuve informatique programmeur 2016. 
J'ai rédigé la solution en format LATEX to pdf que vous trouverez en pièce jointe.
Bonne lecture et à bientôt pour vos éventuelles remarques qui peuvent être salées !
. Le plus important pour moi et ceux qui nous lisent : c'est d'avancer !!!
Prochainement, je ferais 2015 ou refaire 2017 au complet et au propre.
Bonne chance,
RKL
J'ai rédigé la solution en format LATEX to pdf que vous trouverez en pièce jointe.
Bonne lecture et à bientôt pour vos éventuelles remarques qui peuvent être salées !
Prochainement, je ferais 2015 ou refaire 2017 au complet et au propre.
Bonne chance,
RKL
Les utilisateur(s) suivant ont remercié: Yonji, souleima01
Connexion ou Créer un compte pour participer à la conversation.